Wat is Data Lineage?

Complete gids voor dataspoorbeheer in moderne organisaties

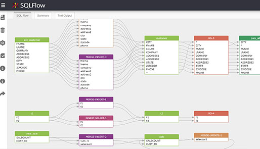
Data lineage visualisatie - van bron tot rapport

Wat is Data Lineage?

Data lineage (ook wel dataspoorbeheer genoemd) is het proces van het traceren en documenteren van de levenscyclus van data - van de oorspronkelijke bron tot de uiteindelijke bestemming. Het biedt een volledig overzicht van hoe data door een organisatie stroomt, welke transformaties het ondergaat en wie het gebruikt.

Feit: Organisaties met volledige data lineage implementeren data-gerelateerde wijzigingen 40% sneller en hebben 60% minder fouten in rapportage.

Waarom is Data Lineage Belangrijk?

In een tijd waarin data-driven besluitvorming cruciaal is voor succes, biedt data lineage verschillende belangrijke voordelen:

Datakwaliteit

Identificeer snel de bron van dataproblemen en los ze op bij de oorsprong.

Compliance

Voldoe aan regelgeving zoals GDPR, SOX en BCBS 239 door volledige datatransparantie.

Impactanalyse

Bepaal welke systemen en rapporten worden beïnvloed door wijzigingen in databronnen.

Vertrouwen in data

Stakeholders hebben meer vertrouwen in data wanneer ze de herkomst en transformaties begrijpen.

Soorten Data Lineage

Type Beschrijving Gebruik
Business Lineage Hoog niveau overzicht voor business gebruikers Communicatie, documentatie
Technische Lineage Gedetailleerd spoor van databases, tabellen en kolommen Impactanalyse, troubleshooting
Operational Lineage Focus op ETL/ELT processen en data pipelines Procesoptimalisatie, monitoring
End-to-End Lineage Compleet spoor van bron tot eindgebruiker Compliance, datagovernance

Hoe Werkt Data Lineage in de Praktijk?

Een typisch data lineage proces volgt deze stappen:

1

Databronnen identificeren

Vaststellen van alle bronnen waar data vandaan komt (databases, API's, bestanden)

2

Extractie & transformatie

Documenteren van ETL/ELT processen en datatransformaties

3

Dataopslag

In kaart brengen van datawarehouses, datalakes en andere opslagsystemen

4

Consumptie

Documenteren van rapporten, dashboards en applicaties die data gebruiken

Voordelen vs Uitdagingen

Voordelen van Data Lineage

  • Verbeterde datakwaliteit en betrouwbaarheid
  • Snellere troubleshooting en root cause analysis
  • Eenvoudigere compliance en auditing
  • Betere samenwerking tussen IT en business
  • Minder risico bij systeemwijzigingen

Uitdagingen bij Implementatie

  • Complexiteit in grote, gefragmenteerde systemen
  • Hoge initiële investering in tools en processen
  • Weerstand tegen verandering in organisatiecultuur
  • Onderhoud van lineage bij frequente systeemwijzigingen
  • Integratie met bestaande tools en platformen

Praktijkvoorbeelden van Data Lineage

GDPR Compliance

Een financiële instelling gebruikt data lineage om persoonlijke gegevens te traceren door hun systemen, waardoor ze snel kunnen voldoen aan verzoeken om gegevens te wissen (right to be forgotten).

Foutdetectie in Rapporten

Een retailer identificeert een fout in verkooprapporten en gebruikt lineage om de bron van de fout te vinden in een ETL-proces, waardoor ze het probleem binnen uren oplossen in plaats van dagen.

Migratieproject

Tijdens een cloudmigratie gebruikt een organisatie data lineage om te bepalen welke systemen en rapporten worden beïnvloed door de migratie van specifieke databronnen.

Tools voor Data Lineage

Verschillende tools kunnen helpen bij het implementeren van data lineage:

Open Source

  • Apache Atlas
  • Amundsen
  • DataHub
  • OpenMetadata

Commercieel

  • Collibra
  • Informatica
  • Alation
  • Talend

Cloud Native

  • Azure Purview
  • AWS Glue Data Catalog
  • Google Data Catalog

Implementatiestappen voor Data Lineage

Stap 1: Identificeer use cases en stakeholders
Bepaal welke problemen je wilt oplossen en wie de belangrijkste gebruikers zijn
Stap 2: Start met kritieke datadomeinen
Focus eerst op financiële data, klantgegevens of andere kritieke domeinen
Stap 3: Kies de juiste tools en methodologie
Selecteer tools die passen bij je technische stack en organisatiegrootte
Stap 4: Implementeer en documenteer
Bouw lineage op en documenteer zowel technische als business context
Stap 5: Integreer in bestaande processen
Maak lineage onderdeel van ontwikkelings-, test- en releaseprocessen

Veelgestelde Vragen

Wat is het verschil tussen data lineage en data provenance?

Data lineage focust op de technische stroom van data tussen systemen, terwijl data provenance zich richt op de oorsprong en geschiedenis van data, inclusief wie het heeft aangemaakt en gewijzigd.

Hoe onderhoud je data lineage bij frequente systeemwijzigingen?

Automatiseer zoveel mogelijk via metadata harvesting, integreer lineage in CI/CD pipelines en stel governance processen in voor handmatige updates wanneer nodig.

Is data lineage alleen relevant voor grote organisaties?

Nee, ook kleinere organisaties profiteren van data lineage, vooral wanneer ze groeien, compliance vereisten hebben of complexe dataprocessen ontwikkelen.